Skip to main content
Clear Rates Technical Docs
Get Started
Components
Schemas
Methodology
QA
More
Versions
Research
Resources
Version:
Canary - 2.3 🚧
Canary - 2.3 🚧
2.2
2.1
All versions
Search
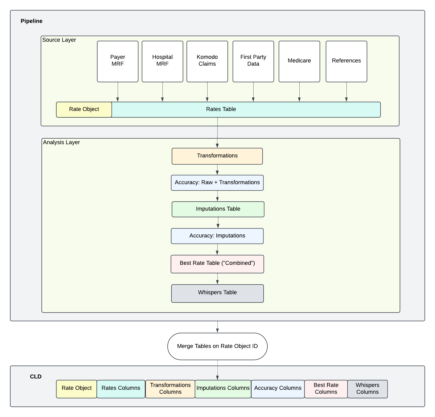
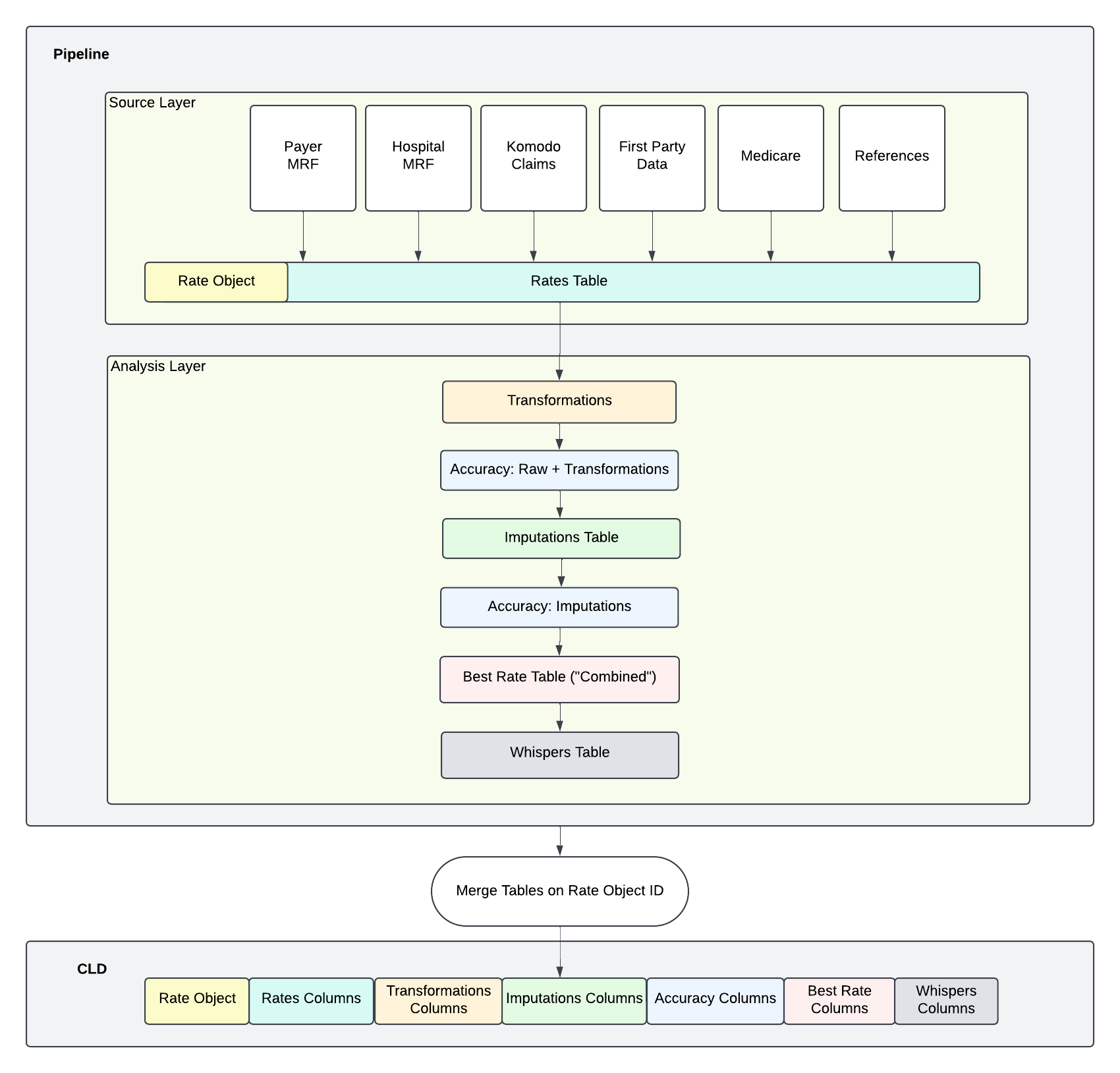
Diagram
Version: Canary - 2.3 🚧
Diagram
Airflow DAG
link to lucidchart
Next
Principles